Änderung der Mehrwertsteuersätze

Einrichtung neuer Konten zur temporären Mehrwertsteuersenkung

Im Zuge der zeitlich begrenzten Mehrwertsteuersenkung können Sie in Ihrer Linear Memberware die neuen Mehrwertsteuersätze selbst einrichten. Gehen Sie wie folgt vor:

  1. Einrichtung der Steuersammelkonten für 5% und 16%.
  2. Zuordnung der Steuerschlüssel
  3. Einrichten der entsprechenden Erlös- und Ausgabekonten.

 

Beispielhafte Einrichtung des Steuersammelkontos für 5%:

  1. Fügen Sie ein neues Konto dem bestehenden Kontenstamm hinzu.

Finanzbuchhaltung > Konten erfassen > „+“.

  1. Befüllen die sich öffnende Maske mit den entsprechenden Vorgaben:

 

 

Unter (1) legen Sie die neue Kontonummer für das Sammelkonto fest. Vergeben Sie eine Beschreibung für das Konto (2). Als Kontoart lassen Sie Sachkonto voreingestellt (3). Da es sich um ein Sammelkonto handelt wird das Konto ohne Steuer angelegt (4). Wenn das Konto für Ihre betriebswirtschaftlichen Auswertungen genutzt werden soll, geben Sie in (5) die Ihrem Kontenplan zugrunde liegende Kennung ein. Unter (6) geben Sie die Kennziffer für die Umsatzsteuervoranmeldung ein: 66. Speichern Sie Ihre Eingaben.

 

Wiederholen Sie den Vorgang zur Einrichtung eines Kontos für 5%-Umsatzsteuer. Hier im Beispiel Konto: 4004

Hier zur Verdeutlichung mit geöffneter Maske zur Kennziffernübernahme.

Hinweis:  Zum Zeitpunkt der Erstellung dieses Dokuments waren die Kennziffern noch nicht bekannt.

 


Zuordnung der Steuerschlüssel

Damit die eingerichteten Steuersätze bei Buchungen berücksichtigt werden, legen Sie bitte den entsprechenden Steuerschlüssel in den Stammdaten an: Stammdaten > Steuerschlüssel:

 

Im sich öffnenden Fenster richten Sie für den Mehrwertsteuersatz von 5% den Steuerschlüssel ein:

Hinzufügen eines Steuerschlüssels mit „+“

Geben Sie die Steuerschlüssel ein (1).:

Steuerschlüssel 5%: 1050

Steuerschlüssel 16%: 1160

Wählen Sie die angelegten Konten für Vorsteuer und Umsatzsteuer aus (2) und (3). Speichern Sie Ihre Eingaben mit dem grünen Haken.

 


Einrichtung des Erlöskontos

 

Fügen Sie ein neues Konto dem Kontenplan zu: Finanzbuchhaltung > Konto erfassen

Vergeben Sie eine Kontonummer sowie eine Kontobezeichnung (1). Geben Sie unter (2) die gewünschte Steuerart und unter (3) den Steuerschlüssel ein.

In der Buchungsmaske:

 


Einrichtung neuer Artikel mit reduziertem Steuersatz für die Faktura

Um auf Rechnungen ebenfalls den neuen Steuersatz zu berücksichtigen, müssen Sie zunächst Ihre Artikel mit den neuen Steuersätzen versehen. Hierzu legen Sie Ihre Artikel neu an.

Öffnen Sie Rechnungen > Faktura

Im sich öffnenden Fenster fügen Sie mit Klick auf „+“ einen neuen Artikel hinzu (1).

Vergeben Sie eine Artikelbezeichnung (2). Geben Sie den Preis unter Berücksichtigung des Mehrwertsteuersatzes ein (3). Wählen Sie unter (4) das entsprechende Erlöskonto und ergänzen ggf. die notwendige Kostenstelle. Bestätigen Sie Ihre Eingabe mit „OK“ (6)

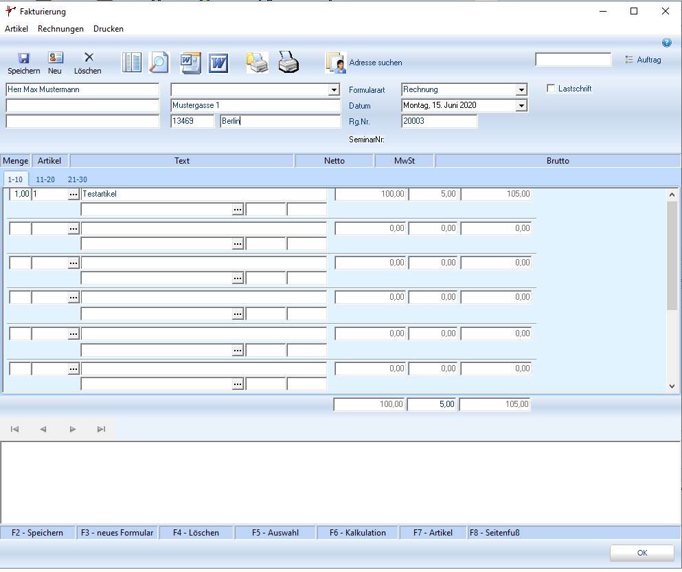
In der Fakturierung können Sie nun den erstellten Artikel einstellen:

 

In der erstellten Rechnung ist der geminderte Mehrwertsteuersatz berücksichtigt:


Änderung von Beitragssätzen

 

  1. Änderung des Mehrwertsteuersatzes in den Mandantenstammdaten von 19% auf 16%.

 

  1. Anlage neuer FIBU-Konten für steuerpflichtigen Mitgliedsbeitrag (siehe oben)
  2. Stammdaten > Beitragsarten

Austausch der alten gegen die neuen FIBU-Konten in den Beitragsarten-Stammdaten.

 Alt 19%:

Neu 16%:

  1. Anpassung Rechnungsvorlage:

Die Anpassung der Rechnungsvorlage auf die neuen Steuersätze erfolgt entweder in Word oder im Reportbuilder.